
L’allemand est un spécialiste de la technologie EtherCAT, des logiciels Windows temps réel et de la technologie de virtualisation/hypervision en temps réel.
Le français ISIT, distributeur spécialisé dans les outils pour les systèmes temps réel et embarqués, vient de signer un accord de distribution avec l’allemand Acontis Technologies, spécialiste de la technologie EtherCAT, des logiciels Windows temps réel et de la technologie de virtualisation/hypervision en temps réel.
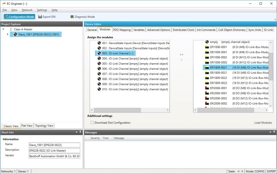
La société allemande propose la Stack Master EtherCAT EC-Master et une large gamme d’outils complémentaires, tels qu’EC-Engineer (voir photographie), pour la configuration et le diagnostic EtherCAT, ou EC-Simulator, pour simuler un réseau EtheCAT complet et faciliter ainsi le développement et le test des systèmes.
L’engagement d’acontis technologies dans plusieurs groupes de travail de l’EtherCAT Technology Group (ETG) garantit par ailleurs la conformité totale aux normes EtherCAT et l’interopérabilité avec tous les dispositifs EtherCAT esclaves disponibles sur le marché.
« EtherCAT est de plus en plus utilisé par de nombreux industriels dans des domaines très variés pour répondre à un besoin croissant de performances des réseaux industriels. Cet accord de distribution avec acontis technologies nous permet de compléter notre offre », précise Thierry Le Gall, directeur général d’ISIT.